The processor

Inputs generally don't have the faintest idea about the constraints of an output, and it is therefore the meta model does not have any constraints, and it is perfectly normal and expected to name your properties my property, or "!"#/)"!.

Before the model reaches the presets, it gets transformed to a constrained meta model. Here it converts the raw meta model into only having valid values for the specific output. For example (and this accounts for almost all languages) you cannot render a property with the name my property, as most outputs don't allow properties to contain spaces and some common naming format such as myProperty or pascal case MyProperty.

This transformation happen in three stages.

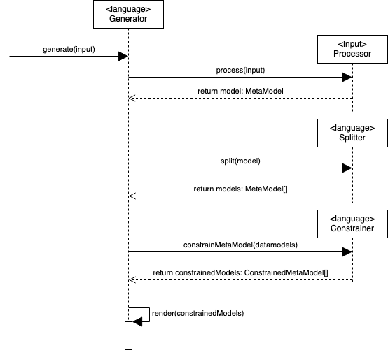
  1. Process the input and transform it into the meta model. See the meta model for more information.
  2. Split the meta model into separate models that are rendered separately. See The splitting of meta models for more information.
  3. Constrain the meta models to the output. See The constrained meta model for more information.

The splitting of meta models

Each generator requires a different splitting of the meta models because it varies which should be rendered as is, and which need to be rendered separately.

For example with the current TS generator, we split the following models:

  • ObjectModel, because we want to generate it into interfaces, or classes
  • EnumModel, because we want to generate a representation for enums

For the Java generator, we split the following models:

  • ObjectModel, because we want to generate it into a Java Class
  • EnumModel, because we want to generate it into a Java Enum.
  • TupleModel (TS have these models natively supported, Java don't, so we need to generate alternatives)
  • UnionModel (TS have these models natively supported, Java don't, so we need to generate alternatives)